Identity for AI

Securing AI Agents with PingFederate using delegated access tokens

PingFederate

PingFederate supports OAuth 2.0 Token Exchange (RFC 8693), allowing you to issue standard access tokens containing delegation claims that provide a full audit trail of agent activity. Each token can be scoped to the strict minimum required for the specific task. This enforces the concept of least-privilege across the entire chain, ensuring that even if one agent is compromised, the damage is restricted to its specific, short-lived scope.

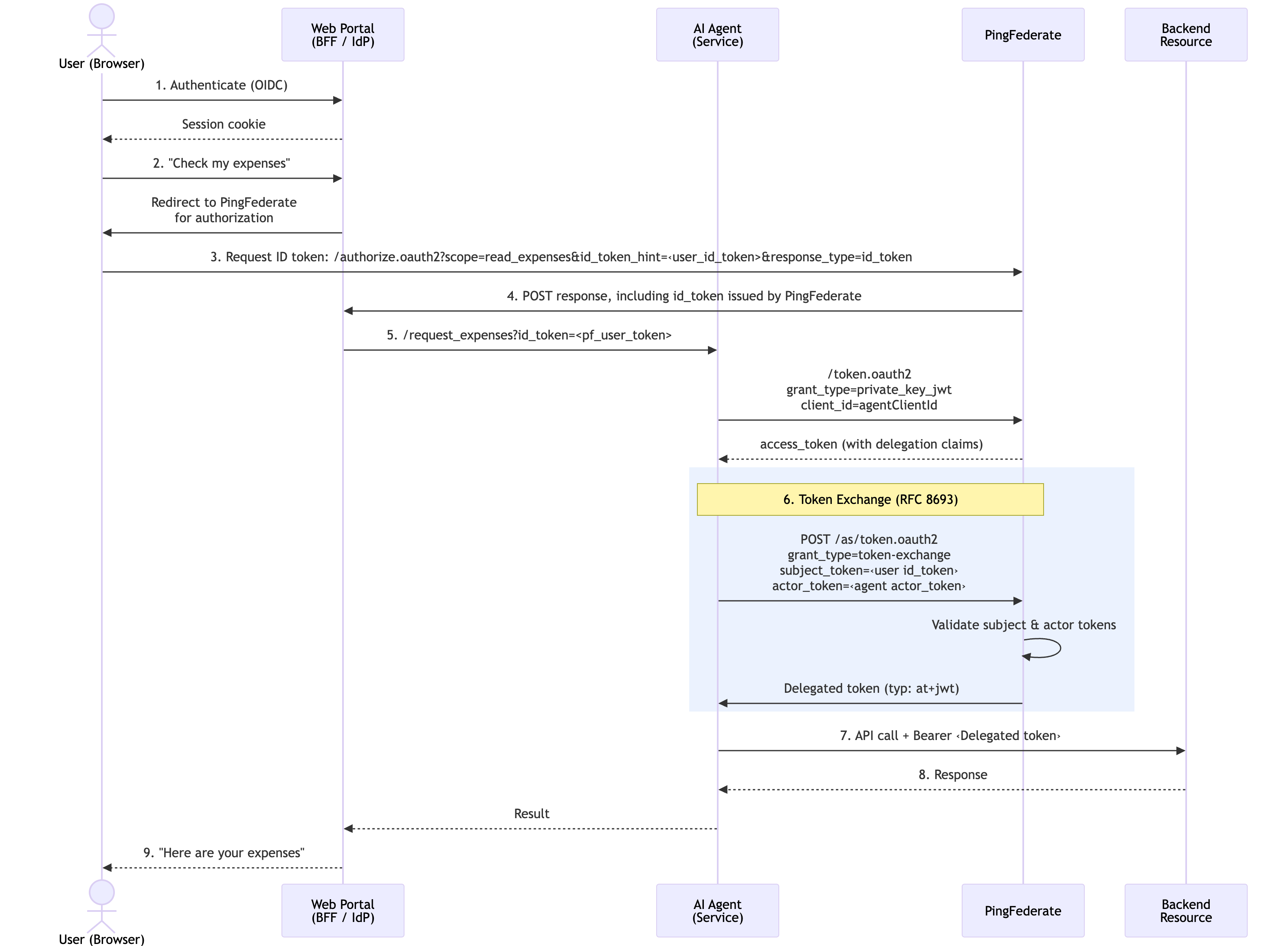
Consider an enterprise expense management system where employees interact with an AI-powered assistant through a web portal. The assistant needs to:

  • Read the employee’s expense reports

  • Look up budget data for the employee’s cost center

  • Approve or submit expenses on the employee’s behalf

Without using a delegation model such as OAuth and OpenID Connect (OIDC), organizations face two bad choices:

  1. Share user credentials with the agent, with no audit trail distinguishing agent actions from human actions. If the agent is compromised, the attacker has full user access.

  2. Give the agent its own service account, where there is no link between the human who authorized the action and the agent performing it.

PingFederate configured for token exchange leverages existing OAuth and OIDC flows to provide constrained delegation with full traceability.

Goals

  • Configure PingFederate to process token exchange requests and issue delegated access tokens

  • Optionally configure CIBA for step-up authentication for sensitive transactions where human approval is required

  • Optionally configure SPIFFE/SPIRE to achieve even stronger cryptographic proof of agent identity compared to a standard JWT.

Token exchange architecture

PingFederate converts a user’s identity assertion into a delegated access token that encodes exactly who authorized the action, which agent is performing it, and which operations are permitted.

A sequence diagram showing how SPIRE and PingFederate work together to validate an AI agent’s identity

A delegation access token issued by PingFederate carries a precise record of the delegation:

{
  "typ": "at+jwt",
  "iss": "https://pingfederate.example.com",
  "aud": "https://api.example.com",
  "sub": "alice@example.com",
  "act": {
    "sub": "expense-agent"
  },
  "scope": "expenses:read tools:list",
  "department": "Finance",
  "iat": 1742200000,
  "exp": 1742200300
}

The token contains the following claims:

Claim Description

sub

The human user who authorized the action

act.sub

The AI agent performing the action

scope

Constrained permissions granted to the agent for this action

department

Custom attribute passed downstream for attribute-based access decisions

aud

Restricts the token to a specific downstream resource

typ

Standard JWT access token type (at+jwt per RFC 9068)

This gives downstream services everything they need to make authorization decisions: who is the human, who is the agent, what they’re allowed to do, and how to trace this specific action.

Delegated access tokens offer many security benefits:

Short-lived

Delegated access tokens have a tight time-to-live (TTL), such as 5 minutes. They are not stored, cached, or refreshed, and each new action requires a new exchange.

Audience-restricted

The token is only valid at a specific resource server, preventing it from accepting an unauthorized token.

Agent never holds user credentials

The agent never sees the user’s session or password. It only receives a constrained delegation token.

Tasks

Defining the access token manager

Create a dedicated Access Token Manager (ATM) for delegated access tokens. This ATM issues standard JWTs (at+jwt) with an extended attribute contract that carries delegation claims.

  • Admin console

  • Developer API

Steps

  1. In the PingFederate admin console, go to Applications > OAuth > Access Token Management and click Create New Instance.

  2. On the Type tab, configure the following values:

    Field Value Description

    Instance Name

    Transaction Token Manager

    Descriptive name for the ATM

    Instance ID

    TxnTokenMgr

    ID referenced by token exchange mappings

    Type

    JSON Web Tokens

    Standard JWT ATM format

  3. On the Instance Configuration tab, click Show Advanced Fields and configure the following values:

    Setting Value Description

    Token Lifetime

    300

    Time in seconds

    JWS Algorithm

    RSA using SHA-256

    Use centralized signing key

    Issuer Claim

    https://pingfederate.example.com

    Your PingFederate issuer

    Audience Claim

    https://api.example.com

    Target resource server

    Type Header Value

    at+jwt

    Standard access token type per RFC 9068

    Expand Scope Groups

    True

    Expands scope group names to individual scopes

  4. On the Access Token Attribute Contract tab, add the following extended attributes:

    Attribute Description

    sub

    Human user identity mapped from the subject token

    act

    Agent identity as a JSON object {"sub": "<agent-id>"}

    scope

    Delegated scopes (space-delimited)

  5. On the Resource URIs tab, set the Resource URI to the target audience, for example https://api.example.com.

    PingFederate will automatically select this ATM when the token exchange targets this resource.

  6. Click Save.

Steps

  1. Use a POST request to the /pf-admin-api/v1/oauth/accessTokenManagers endpoint to configure the PingFederate ATM.

    POST /pf-admin-api/v1/oauth/accessTokenManagers
    {
      "id": "TxnTokenMgr",
      "name": "Transaction Token Manager",
      "pluginDescriptorRef": {
        "id": "com.pingidentity.pf.access.token.management.plugins.JwtBearerAccessTokenManagementPlugin"
      },
      "configuration": {
        "fields": [
          { "name": "Token Lifetime", "value": "300" },
          { "name": "Use Centralized Signing Key", "value": "true" },
          { "name": "JWS Algorithm", "value": "RS256" },
          { "name": "Issuer Claim Value", "value": "https://pingfederate.example.com" },
          { "name": "Audience Claim Value", "value": "https://api.example.com" },
          { "name": "JWT ID Claim Length", "value": "22" },
          { "name": "Include Key ID Header Parameter", "value": "true" },
          { "name": "Include Issued At Claim", "value": "true" },
          { "name": "Scope Claim Name", "value": "scope" },
          { "name": "Space Delimit Scope Values", "value": "true" },
          { "name": "Expand Scope Groups", "value": "true" },
          { "name": "Type Header Value", "value": "at+jwt" }
        ]
      },
      "selectionSettings": {
        "resourceUris": [ "https://api.example.com" ]
      },
      "attributeContract": {
        "extendedAttributes": [
          { "name": "sub" },
          { "name": "act" },
          { "name": "scope" }
        ]
      }
    }

Defining scopes for downstream resources

Define fine-grained scopes that represent the operations your AI agent can perform. Group baseline scopes that every token exchange receives, and keep elevated scopes separate for step-up authorization.

  1. In the PingFederate admin console, go to System > OAuth Settings > Scope Management.

  2. Create the following scopes:

    Scope Description Included in Base Group

    expenses:read

    Read expense reports

    Yes

    tools:list

    List available tools

    Yes

    expenses:approve

    Approve expense reports

    No (requires CIBA)

    expenses:submit

    Submit expense reports

    No (requires CIBA)

    budget:read

    View budget information

    No (requires CIBA)

  3. Create a Scope Group Value containing the base scopes, for example base-agent-scopes, and add the relevant scopes.

    When the ATM has Expand Scope Groups enabled, the group name is expanded to the individual scope strings in the issued token.

  4. Click Save.

Configuring token processors for subject and actor validation

Create two token processors:

Subject token processor

Validates the JWT that asserts the user’s identity. It can come from an upstream identity provider, a reverse proxy, or another PingFederate instance.

Actor token processor

Validates the JWT that identifies the AI agent making the request. This can be any verifiable JWT, such as a client-credentials token, a service mesh identity, or a SPIFFE JWT-SVID.

If your infrastructure uses SPIFFE/SPIRE for workload identity, the agent can present a JWT-SVID as the actor token. This provides cryptographic proof of the agent’s identity tied to its runtime environment. Unlike a client ID, a JWT-SVID is an attestation that this specific workload running in this specific namespace is the one making the request. PingFederate validates the JWT-SVID signature using the SPIRE OIDC Discovery Provider’s JWKS endpoint.
  • Admin console

  • Developer API

Steps

  1. In the PingFederate admin console, go to Authentication > Token Exchange > Token Processors. Click Create New Instance.

  2. In the Type field, click JWT Token Processor 2.0. Click Next.

  3. On the Instance Configuration tab, click Show Advanced Fields and configure the following values for the subject token processor:

    Setting Value Description

    Issuer

    https://pingfederate.example.com:9031

    The upstream token issuer

    JWKS URL

    https://pingfederate.example.com:9031/pf/JWKS

    The issuer’s JWKS endpoint for signature validation

    Require Audience

    True

    Whether the aud claim is required in the token

    Require Expiration Time

    True

    Whether the exp claim is required in the token

    Allowed Clock Skew

    10

    Time in seconds

  4. In the Attribute Contract tab, map the sub claim, and any other optional claims such as email, name, and department. Click Save.

  5. Repeat steps 1 and 2 to create the actor token processor.

  6. On the Instance Configuration tab, click Show Advanced Fields and configure the following values for the actor token processor:

    Setting Value Description

    Issuer

    https://spire.example.com

    Agent identity provider (for example, SPIRE OIDC endpoint, or your own issuer)

    JWKS URL

    https://spire.example.com/jwks

    The agent identity provider’s JWKS endpoint

    Require Audience

    True

    Whether the aud claim is required in the token

    Require Expiration Time

    True

    Whether the exp claim is required in the token

  7. In the Attribute Contract tab, map the sub claim from the actor token and click Save.

Steps

  1. Use POST requests to the /pf-admin-api/v1/idp/tokenProcessors endpoint to configure the token processors.

    POST /pf-admin-api/v1/idp/tokenProcessors
    {
      "id": "SubjectTokenProcessor",
      "name": "Subject Token Processor",
      "pluginDescriptorRef": {
        "id": "com.pingidentity.pf.tokenprocessors.jwt.JwtTokenProcessor"
      },
      "configuration": {
        "fields": [
          { "name": "Require Audience", "value": "true" },
          { "name": "Require Expiration Time", "value": "true" },
          { "name": "Allowed Clock Skew", "value": "10" }
        ],
        "tables": [
          {
            "name": "Allowed Issuers",
            "rows": [{
              "fields": [
                { "name": "Issuer", "value": "https://upstream-idp.example.com" },
                { "name": "JWKS URL", "value": "https://upstream-idp.example.com/jwks" }
              ]
            }]
          },
          {
            "name": "Allowed Audiences",
            "rows": [{
              "fields": [
                { "name": "Audience", "value": "expense-agent" }
              ]
            }]
          }
        ]
      },
      "attributeContract": {
        "coreAttributes": [{ "name": "sub" }],
        "extendedAttributes": [
          { "name": "email" },
          { "name": "name" }
        ]
      }
    }

Creating a token exchange processor policy

The token exchange processor policy defines which subject and actor token processors PingFederate will use when presented with a token exchange request with the specified token types.

  • Admin console

  • Developer API

Steps

  1. In the PingFederate admin console, go to Applications > Token Exchange > Processor Policies and click Add Processor Policy.

  2. Enter a Name and ID for the policy, and select Actor Token Required. Click Next.

  3. In the Token Processor Mapping tab, click Map New Token Processor. Configure the following values and then click Next:

    Setting Value Description

    Subject Token Processor

    Your Subject Token Processor

    The UI name of the subject token processor you created in Configuring token processors for subject and actor validation

    Subject Token Type

    urn:ietf:params:oauth:token-type:jwt

    Standard JWT token type

    Actor Token Processor

    Your Actor Token Processor

    The UI name of the actor token processor you created in Configuring token processors for subject and actor validation

    Actor Token Type

    urn:ietf:params:oauth:token-type:jwt

    Standard JWT token type

  4. In the Contract Fulfillment tab, map the following values:

    Processor Policy Contract Source Value

    subject

    Subject Token

    sub

    actor_sub

    Actor Token

    sub

  5. Click Save.

Steps

  1. Use a POST request to the /pf-admin-api/v1/oauth/tokenExchange/policies endpoint to configure the token exchange policy.

    POST /pf-admin-api/v1/oauth/tokenExchange/policies
    {
      "id": "TokenExchangePolicy",
      "name": "User Token Exchange Policy",
      "actorTokenRequired": true,
      "attributeContract": {
        "coreAttributes": [{ "name": "subject" }],
        "extendedAttributes": [{ "name": "actor_sub" }]
      },
      "processorMappings": [{
        "subjectTokenType": "urn:ietf:params:oauth:token-type:jwt",
        "subjectTokenProcessor": { "id": "SubjectTokenProcessor" },
        "actorTokenType": "urn:ietf:params:oauth:token-type:jwt",
        "actorTokenProcessor": { "id": "ActorTokenProcessor" },
        "attributeContractFulfillment": {
          "subject": {
            "source": { "type": "SUBJECT_TOKEN" },
            "value": "sub"
          },
          "actor_sub": {
            "source": { "type": "ACTOR_TOKEN" },
            "value": "sub"
          }
        }
      }]
    }

Mapping the token exchange policy to the ATM

An access token mapping binds the token exchange policy to the ATM. This mapping controls how claims from the validated subject and actor tokens are transformed into claims in the issued access token.

  • Admin console

  • Developer API

Steps

  1. In the PingFederate admin console, go to Applications > OAuth > Access Token Mappings.

  2. Configure the following values and then click Add Mapping:

    Setting Value Description

    Context

    Token Exchange Processor Policy

    The name of the token exchange policy you created in Creating a token exchange processor policy

    Access Token Manager

    Transaction Token Manager

    The name of the ATM you created in Defining the access token manager

  3. In the Contract Fulfillment tab, configure the following values:

    Contract Source Value Description

    sub

    Token Exchange Processor Policy

    subject

    Maps the sub claim in the issued token to the subject attribute from the token processor policy

    act

    Expression

    Collections.singletonMap("sub", actor_sub)

    Constructs the act claim as a JSON object containing the agent’s identity

    scope

    No Mapping

    PingFederate populates from granted scopes

    The act claim is constructed as a JSON object {"sub": "<agent-identity>"} per RFC 8693 Section 4.1. Using an OGNL expression in PingFederate allows this nested structure to be built at issuance time.
  4. Click Save.

Steps

  1. Use a POST request to the /pf-admin-api/v1/oauth/accessTokenMappings endpoint to configure the Access Token Mapping.

    POST /pf-admin-api/v1/oauth/accessTokenMappings
    {
      "context": {
        "type": "TOKEN_EXCHANGE_PROCESSOR_POLICY",
        "contextRef": { "id": "TokenExchangePolicy" }
      },
      "accessTokenManagerRef": { "id": "TxnTokenMgr" },
      "attributeContractFulfillment": {
        "sub": {
          "source": { "type": "TOKEN_EXCHANGE_PROCESSOR_POLICY" },
          "value": "subject"
        },
        "act": {
          "source": { "type": "EXPRESSION" },
          "value": "@java.util.Collections@singletonMap(\"sub\", #this.get(\"tepp.actor_sub\") != null ? #this.get(\"tepp.actor_sub\").toString() : \"\")"
        },
        "scope": {
          "source": { "type": "NO_MAPPING" }
        }
      }
    }

Registering the agent as an OAuth client

The agent requires the Token Exchange grant type and optionally CIBA for step-up authorization flows.

  • Admin console

  • Developer API

Steps

  1. In the PingFederate admin console, go to Applications > OAuth > Clients and click Add Client.

  2. Configure the following values:

    Setting Value Description

    Client ID

    exampleAgent

    A service identifier or SPIFFE ID

    Client Authentication

    PRIVATE KEY JWT

    PingFederate supports multiple authentication methods

    JWKS URL

    https://example.spire.com/jwks

    PingFederate fetches the agent’s public keys from here

    Allowed Grant Types

    Token Exchange, CIBA

    Token exchange is required. CIBA enables step up

    Default Access Token Manager

    Transaction Token Manager

    Delegation access tokens issued by default

    Exclusive Scopes

    base-agent-scopes

    Scopes reserved for this agent

Client Authentication Methods: PingFederate supports multiple methods for the agent to authenticate during token exchange:

Method Description Best For

Private Key JWT

Agent signs a JWT with its private key (X.509, SPIFFE SVID, and so on)

Zero-trust, certificate-based environments

Client Secret

Shared secret

Simpler deployments

Client TLS Certificate

Mutual TLS with client certificate

Infrastructure-level mTLS

Steps

  1. Use an POST request to the /pf-admin-api/v1/oauth/clients endpoint to configure the OAuth client.

    POST /pf-admin-api/v1/oauth/clients
    {
      "clientId": "expense-agent",
      "name": "Expense AI Agent",
      "enabled": true,
      "clientAuth": {
        "type": "PRIVATE_KEY_JWT"
      },
      "jwksSettings": {
        "jwksUrl": "https://agent.internal/jwks"
      },
      "grantTypes": [ "TOKEN_EXCHANGE", "CIBA" ],
      "defaultAccessTokenManagerRef": { "id": "TxnTokenMgr" },
      "exclusiveScopes": [ "base-agent-scopes" ],
      "bypassApprovalPage": true
    }

Advanced: Step-up authorization with CIBA

Some operations require explicit user consent before the agent can proceed. PingFederate supports Client-Initiated Backchannel Authentication (CIBA) to enable a step-up authorization flow:

  1. The agent attempts an operation that requires an elevated scope, such as expenses:approve.

  2. The resource server returns a structured error indicating insufficient permissions.

  3. The agent initiates a CIBA request to PingFederate, specifying the user (login_hint), desired scope, and a human-readable description (binding_message).

  4. PingFederate delivers an approval prompt to the user’s device through a webhook, push notification, or custom authenticator.

  5. The user reviews and explicitly approves the action.

  6. The agent polls the PingFederate token endpoint and receives a new access token with the elevated scope.

  7. The agent retries the operation with the new token.

This ensures that sensitive actions (such as approving expenses or modifying budgets) require the human to explicitly authorize each action, even when delegating to an AI agent.

A sequence diagram showing the CIBA flow with PingFederate

Security Considerations

Agents never hold user credentials

The AI agent never receives the user’s session token, access token, or credentials. It only receives delegation access tokens, which are constrained, short-lived, audience-restricted assertions of delegated authority. If the agent is compromised, the attacker cannot escalate to the user’s full privileges or access other services.

Audit trail

Every delegation access token carries the full delegation chain (sub + act). This enables:

  • Correlating agent actions back to the authorizing user

  • Distinguishing between human-initiated and agent-initiated operations

  • Detecting anomalous agent behavior tied to specific users

Least privilege with scope groups

By defining scope groups with Expand Scope Groups enabled on the ATM, administrators control exactly which operations agents can perform by default. Elevated scopes require explicit CIBA step-up consent, enforcing the principle of least privilege at the token level.

Short Token Lifetime

A 5-minute time-to-live (TTL) on delegated access tokens means each agent session requires a fresh token exchange. There is no long-lived credential to steal, and token revocation is effectively automatic.

Advanced: Cryptographic Agent Identity with SPIFFE and SPIRE

In the previous steps, you configured PingFederate to validate an actor token that identifies the AI agent. In many deployments, this is a client-credentials token or a pre-provisioned JWT. These credentials must be distributed, rotated, and stored securely, and if an attacker extracts the agent’s credentials, they can impersonate the agent from any location.

Secure Production Identity Framework for Everyone (SPIFFE) and its reference implementation SPIRE offer a stronger alternative: an automatically rotated workload identity that binds the agent’s credential to its runtime environment.

SPIFFE and SPIRE provide the following benefits:

Platform attestation

The agent’s identity is issued only to a workload running in a verified environment (such as a Kubernetes namespace, service account, or node) and not to anyone who possesses a static secret.

Automatic rotation

JWT-SVIDs and X.509-SVIDs are short-lived and automatically rotated by the SPIRE Agent.

No secret distribution

Agents receive identities through a local Unix domain socket (SPIFFE Workload API) so that no secrets stored are in config files, environment variables, or vault systems.

Uniform identity model

Every workload gets a SPIFFE ID URI (for example, spiffe://example.org/ns/ai-agents/sa/expense-agent) that works consistently across Kubernetes, VMs, and cloud environments.

Learn more in the following resources:

How it works with PingFederate

When an AI agent runs in a SPIRE-managed environment, it can mint a JSON Web Token SPIFFE Verifiable Identity Document (JWT-SVID) on demand with the SPIFFE Workload API. This JWT-SVID is used as the actor_token in the token exchange request, proving the agent’s identity to PingFederate without any pre-shared secrets.

A sequence diagram showing how SPIRE and PingFederate work together to validate an AI agent’s identity

The SPIRE OIDC Discovery Provider exposes a standard /.well-known/openid-configuration endpoint with a jwks_uri, making JWT-SVIDs verifiable by any standard OIDC-compliant relying party, including PingFederate.

private_key_jwt with X.509-SVIDs

SPIFFE also provides X.509-SVIDs, which are short-lived client certificates that can be used for private_key_jwt client authentication when the agent calls the PingFederate token endpoint. In this model, the agent signs its client_assertion JWT with the private key from its X.509-SVID, and PingFederate validates the signature using the agent’s JWKS endpoint (which serves the public key from the same SVID). This eliminates all static secrets from the token exchange flow, because both the client authentication and the actor token are backed by SPIRE-issued, automatically rotated credentials.

Configuring PingFederate

To validate JWT-SVIDs as actor tokens, configure the Actor Token Processor (JWT Token Processor 2.0) with the SPIRE OIDC Discovery Provider as the trusted issuer.

  • Admin console

  • Developer API

Steps

  1. In the PingFederate admin console, go to Authentication > Token Exchange > Token Processors.

  2. Select the actor token processor you created in step 3 and click the Instance Configuration tab.

  3. Click Show Advanced Fields and configure the following values:

    Field Value Description

    Issuer

    https://spire-oidc.example.org

    SPIRE OIDC Discovery Provider URL. Must match the iss claim in JWT-SVIDs.

    JWKS URL

    https://spire-oidc.example.org/keys

    SPIRE OIDC Discovery Provider JWKS endpoint where PingFederate fetches signing keys.

    Audience

    https://pingfederate.ping-identity.workers.dev

    Set to PingFederate’s own issuer URL. When the agent mints the JWT-SVID, it requests this value as the aud claim, binding the SVID to PingFederate specifically.

    Require Audience

    true

    JWT-SVID must contain the PingFederate issuer URL as the audience.

    Require Expiration Time

    true

    Require the exp claim in the token. JWT-SVIDs are short-lived by design.

    Max Future Validity

    1

    The time in minutes that specifies how far in the future the exp claim can be. SPIRE SVIDs have short lifetimes. Reject anything with an unreasonably long expiry.

  4. Click the Extended Contract tab and map the sub claim.

    For JWT-SVIDs, the sub claim contains the full SPIFFE ID (for example, spiffe://example.org/ns/ai-agents/sa/expense-agent), which flows into the access token’s act.sub claim.

Steps

  1. Use a POST request to the /pf-admin-api/v1/idp/tokenProcessors endpoint to configure PingFederate.

    POST /pf-admin-api/v1/idp/tokenProcessors
    {
      "id": "AgentActorProcessor",
      "name": "Agent Actor Token Processor",
      "pluginDescriptorRef": {
        "id": "com.pingidentity.pf.tokenprocessors.jwt.JwtTokenProcessor"
      },
      "configuration": {
        "fields": [
          { "name": "Require Audience", "value": "true" },
          { "name": "Require Expiration Time", "value": "true" },
          { "name": "Allowed Clock Skew", "value": "10" },
          { "name": "Max Future Validity", "value": "60" }
        ],
        "tables": [
          {
            "name": "Allowed Issuers",
            "rows": [{
              "fields": [
                { "name": "Issuer", "value": "https://spire-oidc.example.org" },
                { "name": "JWKS URL", "value": "https://spire-oidc.example.org/keys" }
              ]
            }]
          },
          {
            "name": "Allowed Audiences",
            "rows": [{
              "fields": [
                { "name": "Audience", "value": "https://pingfederate.example.com" }
              ]
            }]
          }
        ]
      },
      "attributeContract": {
        "coreAttributes": [{ "name": "sub" }]
      }
    }

Result

When the AI agent needs to act on behalf of a user, it sends a token exchange request to PingFederate:

POST /as/token.oauth2 HTTP/1.1
Host: pingfederate.example.com
Content-Type: application/x-www-form-urlencoded

grant_type=urn:ietf:params:oauth:grant-type:token-exchange
&subject_token=eyJhbG...                        # User's identity assertion (JWT)
&subject_token_type=urn:ietf:params:oauth:token-type:jwt
&actor_token=eyJhbG...                          # Agent's identity token (JWT)
&actor_token_type=urn:ietf:params:oauth:token-type:jwt
&client_assertion_type=urn:ietf:params:oauth:client-assertion-type:jwt-bearer
&client_assertion=eyJhbG...                     # Agent's client authentication JWT

PingFederate processes the request as follows:

  1. Authenticates the client by validating the client_assertion against the agent’s registered JWKS.

  2. Evaluates the policy and checks that the token types match a configured processor mapping.

  3. Validates the subject token with the configured token processor, checking signature, issuer, audience, and expiration.

  4. Validates the actor token with the configured token processor.

  5. Applies the attribute mapping and signs the access token with the ATM.

PingFederate responds with the access token:

{
  "access_token": "eyJhbG...",
  "token_type": "Bearer",
  "expires_in": 300,
  "issued_token_type": "urn:ietf:params:oauth:token-type:access_token"
}

The access_token is a standard JWT (typ: at+jwt) enriched with the claims described in Token exchange architecture.

If SPIFFE is configured, the issued access token carries the agent’s full SPIFFE ID in the act claim:

{
  "sub": "alice@example.com",
  "act": {
    "sub": "spiffe://example.org/ns/ai-agents/sa/expense-agent"
  },
  "scope": "expenses:read tools:list"
}

This SPIFFE ID is useful as it encodes the trust domain (example.org), namespace (ai-agents), and service account (expense-agent), which downstream services can use to make decisions. For example, PingAuthorize could enforce that only agents in the ai-agents namespace can access certain data.

Backend services that receive delegation access tokens validate them as standard JWTs:

  1. Fetch the PingFederate JWKS from the well-known endpoint (/.well-known/openid-configuration).

  2. Verify the signature against the PingFederate public key.

  3. Validate standard claims: iss, aud, exp.

  4. Verify typ: at+jwt per RFC 9068.

  5. Enforce permissions according to the scope claim.

  6. Log the delegation chain using sub (user) and act.sub (agent) for audit.

Services can also make attribute-based decisions using custom claims. For example, a department claim to allow only Finance department users to access budget data.

PingFederate provides the authorization infrastructure that makes AI agents enterprise-ready: every action is authorized and traceable, and every sensitive operation requires human consent.

Next steps

While application-level JWT validation is sufficient for many deployments, you can offload and centralize access token enforcement using other Ping Identity products:

PingGateway

Deployed as a reverse proxy in front of backend resources, PingGateway can validate access tokens with PingFederate token introspection (RFC 7662) before requests reach the application. It can also enforce MCP protocol-level rules, ensuring that only well-formed JSON-RPC requests carrying valid tokens are forwarded to downstream services. This removes token validation logic from application code entirely.

PingAuthorize

For fine-grained, attribute-based authorization, PingAuthorize acts as a Policy Decision Point (PDP). PingGateway or other policy enforcement points send the access token claims, including sub, act, scope, and department, to PingAuthorize through its sideband API. PingAuthorize evaluates these attributes against centrally managed policies and returns permit or deny decisions. This enables rules such as "only users in the Finance department can approve expenses over $1,000" or "agent X can only read expenses, never approve them" without modifying application code.

PingAccess

Acts as a Backend-for-Frontend (BFF) reverse proxy between the user’s browser and backend services. PingAccess manages the user’s OAuth session (tokens stored server-side, browser receives only an encrypted HttpOnly cookie), and can inject identity assertions into downstream requests using identity mapping. This keeps user tokens invisible to the browser and provides a clean separation between user authentication and agent delegation.

Together, these products enable a layered enforcement model: PingAccess secures the user session, PingFederate issues constrained delegation access tokens, PingGateway enforces protocol and token validation at the edge, and PingAuthorize applies fine-grained authorization policies, all without requiring backend resources to implement complex security logic.